- Home
- Typo3 assistance
- Drupal assistance
- Wordpress assistance
- Your site's content
- Site Map
- Resources
- Contacts, surveys, questions
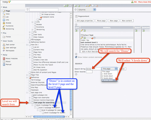
Ever have something you needed to change on a page or pages but not remember exactly where it was? Especially if it's in more than one spot? Typo3 provides a limited way to search your content. It's limited in that you can only search 4 levels at a time so if you site is very deep (i.e. it has many levels) you may have to do a search more than once.
But it does display all your search results in the work area and you can edit each one of them (no matter what page) without leaving that work area. In other words you will not have to go find each page in the pagetree, you can do it all at once.
This is referring to searching for your content in the Typo3 interface. If you are interested in having a custom search for you site, check here.
And if you have to find and edit the same thing in several pages this offers a handy way to do this. So for example you want to find and replace "Firefox" with "Safari". You can search for it in either the list module or the page module. All the results will be displayed in the workspace. And as you go through and replace "Firefox" with "Safari" the result drops off the search giving you a clear indication of how many elements are left to change.
You can search for content up to 4 levels down from the page you are currently on. In this example I have the word "Donec" in content on a level 3 page and on a level 5 page. So I enter "Donec" into the search and choose "4 levels down".
The search will return the content from both levels into the list work area so that you can edit both without highlighting the pages the content is on in the pagetree.
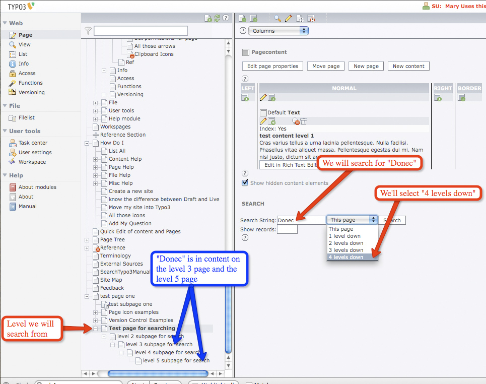
Searching for content in the page module is much the same as searching for content in the list module. The search results will be returned to the page workarea so that you can edit all found instances of what you searched for without having to highlight each page in the pagetree.
So as in the list I searched for "Donec" and choose "4 levels down". The results are returned to the Page module workarea so that I can edit them in one spot.

Simply put, you can't.